Сканеры Canon imageFORMULA DR-M140 - инструкция пользователя по применению, эксплуатации и установке на русском языке. Мы надеемся, она поможет вам решить возникшие у вас вопросы при эксплуатации техники.
Если остались вопросы, задайте их в комментариях после инструкции.
"Загружаем инструкцию", означает, что нужно подождать пока файл загрузится и можно будет его читать онлайн. Некоторые инструкции очень большие и время их появления зависит от вашей скорости интернета.

50
Настройка
драйвера
сканера
При
сканировании
документа
в
приложении
,
совместимом
с интерфейсом
ISIS
или
TWAIN, (
таком
как
CaptureOnTouch
и
др
.)
можно
открыть
драйвер
сканера
и
задать
условия
сканирования
и другие
настройки
.
В
данном
разделе
описана
конфигурация
и
функции
драйвера
сканера
.
Параметры
и
функции
драйвера
сканера
Окно
драйвера
сканера
включает
пять
следующих
вкладок
.
Совет
Дополнительные
сведения
об
окне
настроек
см
.
в
справке
к
драйверу
сканера
.
Нажмите
кнопку
[Help] [
Справка
]
драйвера
для
получения
справки
по
соответствующей
вкладке
диалогового
окна
.
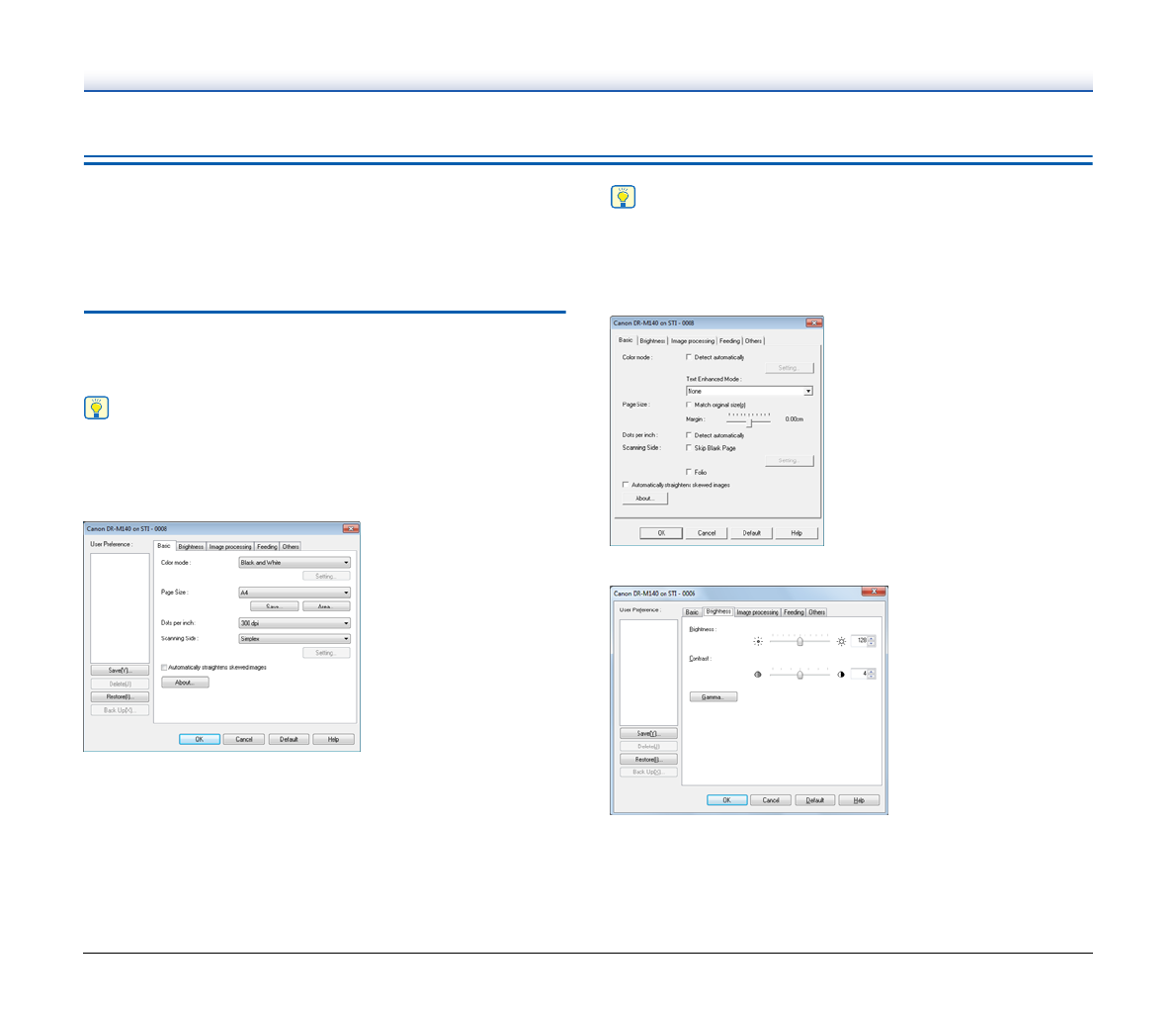
Вкладка
[Basic] [
Основное
]
Здесь
можно
настроить
основные
условия
сканирования
,
такие
как
режим
,
размер
страницы
,
разрешение
и
сканируемые
стороны
.
Кроме
того
,
можно
нажать
кнопку
[Area] [
Область
]
и
задать
область
сканирования
.
Совет
В
некоторых
ISIS-
совместимых
приложениях
могут
быть
собственные
окна
для
настройки
условий
сканирования
.
Если
открыть
драйвер
сканера
в
таком
приложении
,
то
на
вкладке
[Basic] [
Основное
]
будут
представлены
настройки
всех
функций
драйвера
сканера
,
кроме
условий
сканирования
.
Вкладка
[Brightness] [
Яркость
]
Здесь
можно
отрегулировать
яркость
и
контрастность
отсканированных
изображений
.
Кроме
того
,
нажав
кнопку
[Gamma] [
Гамма
],
можно
задать
значение
гамма
-
коррекции
для
отсканированных
изображений
.
Содержание
- 2 FCC
- 3 Für EMVG
- 4 ШАГ; Проверка; Прочитайте
- 5 ЭТО
- 6 Установка; Системные
- 8 [I accept the terms in
- 12 Подключение
- 13 Включение; Совет; Выключение; На
- 14 Введение; Символы
- 15 Оглавление
- 16 Важные; Место
- 17 ПРЕДУПРЕЖДЕНИЕ; ВНИМАНИЕ
- 21 Вид; wa
- 22 Kensington; Панель
- 24 Документы; Обычная
- 26 Смена
- 29 Укладка
- 35 Сканирование; Что
- 36 Перезапуск; Сначала; Порядок
- 39 Выбор
- 42 Automatically straightens skewed images (
- 43 Работа
- 45 Настройки
- 50 Параметры; Вкладка
- 61 Использование; Распечатайте
- 63 Обслуживание; Ежедневное
- 65 Корректировка
- 72 Типичные; Проблема
- 80 Приложение; Технические