Сканеры Canon imageFORMULA DR-C240 - инструкция пользователя по применению, эксплуатации и установке на русском языке. Мы надеемся, она поможет вам решить возникшие у вас вопросы при эксплуатации техники.
Если остались вопросы, задайте их в комментариях после инструкции.
"Загружаем инструкцию", означает, что нужно подождать пока файл загрузится и можно будет его читать онлайн. Некоторые инструкции очень большие и время их появления зависит от вашей скорости интернета.

68
Настройка
основных
условий
сканирования
В
этом
разделе
приведен
обзор
основных
параметров
,
установка
которых
является
необходимым
минимумом
при
настройке
сканера
.
Подтверждение
основных
условий
сканирования
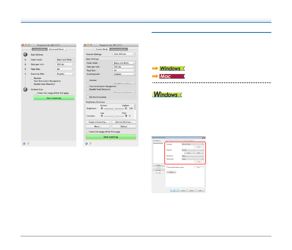
Перед
сканированием
документа
подтвердите
основные
условия
[Color mode] [
Режим
цветности
], [Page Size] [
Размер
страницы
],
[Dots per inch] [
Точек
на
дюйм
]
и
[Scanning Side] [
Сканируемые
стороны
]
в
диалоговом
окне
основных
настроек
.
Простой
режим
(Simple Mode)
Расширенный
режим
(Advanced Mode)
Содержание
- 2 Für EMVG
- 4 ШАГ; Прочитайте
- 6 Системные
- 7 DVD
- 11 Выключение; На
- 12 Введение; Документация
- 13 ПРЕДУПРЕЖДЕНИЕ
- 14 Оглавление
- 15 Важные; Место
- 17 Утилизация
- 20 Вид
- 21 wa
- 23 Документы
- 25 Сканирование
- 28 Укладка
- 31 Установка
- 33 Порядок
- 37 Что
- 39 Перезапуск; Выбор
- 40 Описание; Стандартное
- 43 Быстрые; Регистрация
- 46 Имя; Применение
- 48 Панель
- 51 Настройки
- 53 Настройка
- 58 Environmental Settings
- 65 Параметры; Вкладка
- 70 Режим
- 90 Обслуживание; Ежедневное; Откройте
- 95 Открытие
- 96 Замена
- 102 Типичные
- 112 Приложение; Технические; Основной
- 114 Габариты