Сканеры Canon imageFORMULA DR-S130 - инструкция пользователя по применению, эксплуатации и установке на русском языке. Мы надеемся, она поможет вам решить возникшие у вас вопросы при эксплуатации техники.
Если остались вопросы, задайте их в комментариях после инструкции.
"Загружаем инструкцию", означает, что нужно подождать пока файл загрузится и можно будет его читать онлайн. Некоторые инструкции очень большие и время их появления зависит от вашей скорости интернета.

74
Настройка
основных
условий
сканирования
В
этом
разделе
приведен
обзор
основных
параметров
,
установка
которых
является
необходимым
минимумом
при
настройке
сканера
.
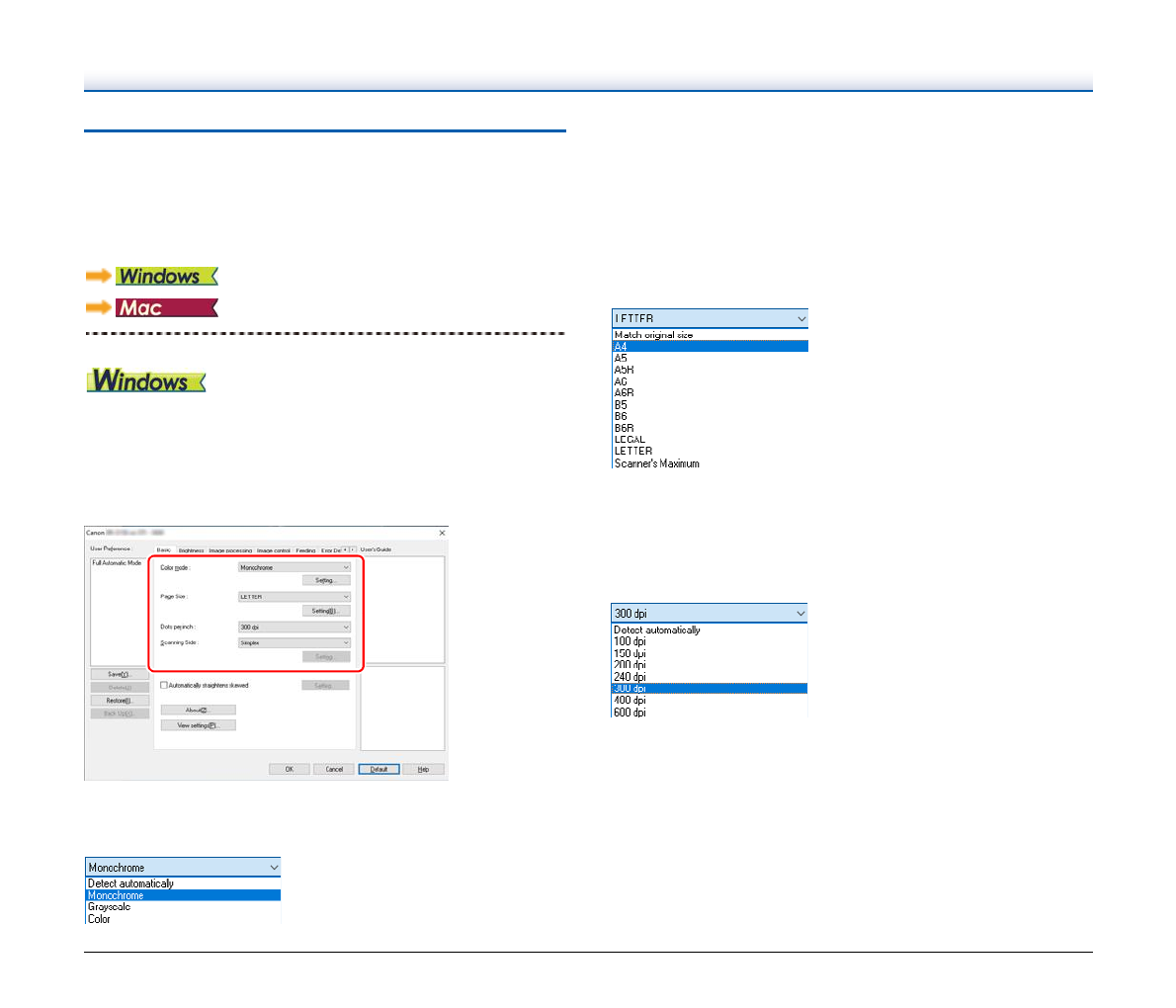
Подтверждение
основных
условий
сканирования
Перед
сканированием
документа
подтвердите
основные
условия
[Color mode] [
Режим
цветности
], [Page Size] [
Размер
страницы
],
[Dots per inch] [
Точек
на
дюйм
]
и
[Scanning Side] [
Сканируемые
стороны
]
в
диалоговом
окне
основных
настроек
.
Color mode (
Режим
цветности
)
Выберите
режим
сканирования
.
Режим
[Detect automatically] [
Автоматическое
определение
]
самостоятельно
определяет
,
является
ли
документ
цветным
,
полутоновым
или
черно
-
белым
.
Чтобы
настроить
дополнительные
параметры
автоматического
определения
,
нажмите
кнопку
[Setting] [
Настройка
].
Подробнее
.
Page Size (
Размер
страницы
)
Выберите
размер
страницы
,
который
соответствует
сканируемому
документу
.
Если
выбрана
настройка
[Match original size] [
По
размеру
оригинала
],
автоматически
определяются
края
документа
,
и сораняемые
изображения
соответствуют
размеру
документа
.
Dots per inch (
Точек
на
дюйм
)
Выберите
разрешение
при
сканировании
.
•
Более
высокое
разрешение
дает
более
четкое
изображение
,
но ведет
к
увеличению
размера
файлов
и
замедлению
сканирования
.
•
Если
выбрать
настройку
[Detect automatically] [
Автоматическое
определение
],
разрешение
будет
определяться
автоматически
исходя
из
содержимого
сканируемого
документа
.
Содержание
- 4 Введение; Документация; Совет
- 5 ПРЕДУПРЕЖДЕНИЕ
- 6 Оглавление
- 7 Обслуживание; Устранение
- 8 Системные
- 10 ЭТО
- 11 Место
- 12 Перемещение
- 13 ВНИМАНИЕ; Утилизация
- 16 Возможности; Функции
- 17 Обработка
- 23 䣕䣶䣣䣴䣶
- 24 OK
- 26 Документы
- 28 Сканирование
- 38 Установка
- 40 Порядок
- 42 䣇䣴䣴䣱䣴
- 44 меню
- 46 Device Settings; Power management; Total Scanning Count (
- 47 Connect Settings; Connection Switching; Настройки
- 48 Wireless Connection Tool
- 49 SSL; Scan Setting; Detect Double Feed
- 52 Выход
- 53 Выбор
- 55 Стандартное
- 58 Регистрация; Edit Scanning Shortcut Panel
- 62 Имя; Применение; Основы
- 64 При
- 66 Android
- 70 Параметры
- 74 Подтверждение
- 77 Указание
- 99 Использование; Отображение
- 102 Настройка
- 111 Ежедневное
- 114 䣑䣍; 䣙䣣䣴䣰䣫䣰䣩
- 117 䣔䣧䣵䣧䣶
- 118 Что
- 120 Типичные
- 131 Удаление
- 132 Приложение; Технические; Основной
- 133 Запасные; Дополнительное
- 134 Габариты
- 135 A—Z


