Canon i-SENSYS MF4410 - Инструкция по эксплуатации - Страница 563

МФУ Canon i-SENSYS MF4410 - инструкция пользователя по применению, эксплуатации и установке на русском языке. Мы надеемся, она поможет вам решить возникшие у вас вопросы при эксплуатации техники.

Если остались вопросы, задайте их в комментариях после инструкции.

"Загружаем инструкцию", означает, что нужно подождать пока файл загрузится и можно будет его читать онлайн. Некоторые инструкции очень большие и время их появления зависит от вашей скорости интернета.
1
Страница 1
2
Страница 2
3
Страница 3
4
Страница 4
5
Страница 5
6
Страница 6
7
Страница 7
8
Страница 8
9
Страница 9
10
Страница 10
11
Страница 11
12
Страница 12
13
Страница 13
14
Страница 14
15
Страница 15
16
Страница 16
17
Страница 17
18
Страница 18
19
Страница 19
20
Страница 20
21
Страница 21
22
Страница 22
23
Страница 23
24
Страница 24
25
Страница 25
26
Страница 26
27
Страница 27
28
Страница 28
29
Страница 29
30
Страница 30
31
Страница 31
32
Страница 32
33
Страница 33
34
Страница 34
35
Страница 35
36
Страница 36
37
Страница 37
38
Страница 38
39
Страница 39
40
Страница 40
41
Страница 41
42
Страница 42
43
Страница 43
44
Страница 44
45
Страница 45
46
Страница 46
47
Страница 47
48
Страница 48
49
Страница 49
50
Страница 50
51
Страница 51
52
Страница 52
53
Страница 53
54
Страница 54
55
Страница 55
56
Страница 56
57
Страница 57
58
Страница 58
59
Страница 59
60
Страница 60
61
Страница 61
62
Страница 62
63
Страница 63
64
Страница 64
65
Страница 65
66
Страница 66
67
Страница 67
68
Страница 68
69
Страница 69
70
Страница 70
71
Страница 71
72
Страница 72
73
Страница 73
74
Страница 74
75
Страница 75
76
Страница 76
77
Страница 77
78
Страница 78
79
Страница 79
80
Страница 80
81
Страница 81
82
Страница 82
83
Страница 83
84
Страница 84
85
Страница 85
86
Страница 86
87
Страница 87
88
Страница 88
89
Страница 89
90
Страница 90
91
Страница 91
92
Страница 92
93
Страница 93
94
Страница 94
95
Страница 95
96
Страница 96
97
Страница 97
98
Страница 98
99
Страница 99
100
Страница 100
101
Страница 101
102
Страница 102
103
Страница 103
104
Страница 104
105
Страница 105
106
Страница 106
107
Страница 107
108
Страница 108
109
Страница 109
110
Страница 110
111
Страница 111
112
Страница 112
113
Страница 113
114
Страница 114
115
Страница 115
116
Страница 116
117
Страница 117
118
Страница 118
119
Страница 119
120
Страница 120
121
Страница 121
122
Страница 122
123
Страница 123
124
Страница 124
125
Страница 125
126
Страница 126
127
Страница 127
128
Страница 128
129
Страница 129
130
Страница 130
131
Страница 131
132
Страница 132
133
Страница 133
134
Страница 134
135
Страница 135
136
Страница 136
137
Страница 137
138
Страница 138
139
Страница 139
140
Страница 140
141
Страница 141
142
Страница 142
143
Страница 143
144
Страница 144
145
Страница 145
146
Страница 146
147
Страница 147
148
Страница 148
149
Страница 149
150
Страница 150
151
Страница 151
152
Страница 152
153
Страница 153
154
Страница 154
155
Страница 155
156
Страница 156
157
Страница 157
158
Страница 158
159
Страница 159
160
Страница 160
161
Страница 161
162
Страница 162
163
Страница 163
164
Страница 164
165
Страница 165
166
Страница 166
167
Страница 167
168
Страница 168
169
Страница 169
170
Страница 170
171
Страница 171
172
Страница 172
173
Страница 173
174
Страница 174
175
Страница 175
176
Страница 176
177
Страница 177
178
Страница 178
179
Страница 179
180
Страница 180
181
Страница 181
182
Страница 182
183
Страница 183
184
Страница 184
185
Страница 185
186
Страница 186
187
Страница 187
188
Страница 188
189
Страница 189
190
Страница 190
191
Страница 191
192
Страница 192
193
Страница 193
194
Страница 194
195
Страница 195
196
Страница 196
197
Страница 197
198
Страница 198
199
Страница 199
200
Страница 200
201
Страница 201
202
Страница 202
203
Страница 203
204
Страница 204
205
Страница 205
206
Страница 206
207
Страница 207
208
Страница 208
209
Страница 209
210
Страница 210
211
Страница 211
212
Страница 212
213
Страница 213
214
Страница 214
215
Страница 215
216
Страница 216
217
Страница 217
218
Страница 218
219
Страница 219
220
Страница 220
221
Страница 221
222
Страница 222
223
Страница 223
224
Страница 224
225
Страница 225
226
Страница 226
227
Страница 227
228
Страница 228
229
Страница 229
230
Страница 230
231
Страница 231
232
Страница 232
233
Страница 233
234
Страница 234
235
Страница 235
236
Страница 236
237
Страница 237
238
Страница 238
239
Страница 239
240
Страница 240
241
Страница 241
242
Страница 242
243
Страница 243
244
Страница 244
245
Страница 245
246
Страница 246
247
Страница 247
248
Страница 248
249
Страница 249
250
Страница 250
251
Страница 251
252
Страница 252
253
Страница 253
254
Страница 254
255
Страница 255
256
Страница 256
257
Страница 257
258
Страница 258
259
Страница 259
260
Страница 260
261
Страница 261
262
Страница 262
263
Страница 263
264
Страница 264
265
Страница 265
266
Страница 266
267
Страница 267
268
Страница 268
269
Страница 269
270
Страница 270
271
Страница 271
272
Страница 272
273
Страница 273
274
Страница 274
275
Страница 275
276
Страница 276
277
Страница 277
278
Страница 278
279
Страница 279
280
Страница 280
281
Страница 281
282
Страница 282
283
Страница 283
284
Страница 284
285
Страница 285
286
Страница 286
287
Страница 287
288
Страница 288
289
Страница 289
290
Страница 290
291
Страница 291
292
Страница 292
293
Страница 293
294
Страница 294
295
Страница 295
296
Страница 296
297
Страница 297
298
Страница 298
299
Страница 299
300
Страница 300
301
Страница 301
302
Страница 302
303
Страница 303
304
Страница 304
305
Страница 305
306
Страница 306
307
Страница 307
308
Страница 308
309
Страница 309
310
Страница 310
311
Страница 311
312
Страница 312
313
Страница 313
314
Страница 314
315
Страница 315
316
Страница 316
317
Страница 317
318
Страница 318
319
Страница 319
320
Страница 320
321
Страница 321
322
Страница 322
323
Страница 323
324
Страница 324
325
Страница 325
326
Страница 326
327
Страница 327
328
Страница 328
329
Страница 329
330
Страница 330
331
Страница 331
332
Страница 332
333
Страница 333
334
Страница 334
335
Страница 335
336
Страница 336
337
Страница 337
338
Страница 338
339
Страница 339
340
Страница 340
341
Страница 341
342
Страница 342
343
Страница 343
344
Страница 344
345
Страница 345
346
Страница 346
347
Страница 347
348
Страница 348
349
Страница 349
350
Страница 350
351
Страница 351
352
Страница 352
353
Страница 353
354
Страница 354
355
Страница 355
356
Страница 356
357
Страница 357
358
Страница 358
359
Страница 359
360
Страница 360
361
Страница 361
362
Страница 362
363
Страница 363
364
Страница 364
365
Страница 365
366
Страница 366
367
Страница 367
368
Страница 368
369
Страница 369
370
Страница 370
371
Страница 371
372
Страница 372
373
Страница 373
374
Страница 374
375
Страница 375
376
Страница 376
377
Страница 377
378
Страница 378
379
Страница 379
380
Страница 380
381
Страница 381
382
Страница 382
383
Страница 383
384
Страница 384
385
Страница 385
386
Страница 386
387
Страница 387
388
Страница 388
389
Страница 389
390
Страница 390
391
Страница 391
392
Страница 392
393
Страница 393
394
Страница 394
395
Страница 395
396
Страница 396
397
Страница 397
398
Страница 398
399
Страница 399
400
Страница 400
401
Страница 401
402
Страница 402
403
Страница 403
404
Страница 404
405
Страница 405
406
Страница 406
407
Страница 407
408
Страница 408
409
Страница 409
410
Страница 410
411
Страница 411
412
Страница 412
413
Страница 413
414
Страница 414
415
Страница 415
416
Страница 416
417
Страница 417
418
Страница 418
419
Страница 419
420
Страница 420
421
Страница 421
422
Страница 422
423
Страница 423
424
Страница 424
425
Страница 425
426
Страница 426
427
Страница 427
428
Страница 428
429
Страница 429
430
Страница 430
431
Страница 431
432
Страница 432
433
Страница 433
434
Страница 434
435
Страница 435
436
Страница 436
437
Страница 437
438
Страница 438
439
Страница 439
440
Страница 440
441
Страница 441
442
Страница 442
443
Страница 443
444
Страница 444
445
Страница 445
446
Страница 446
447
Страница 447
448
Страница 448
449
Страница 449
450
Страница 450
451
Страница 451
452
Страница 452
453
Страница 453
454
Страница 454
455
Страница 455
456
Страница 456
457
Страница 457
458
Страница 458
459
Страница 459
460
Страница 460
461
Страница 461
462
Страница 462
463
Страница 463
464
Страница 464
465
Страница 465
466
Страница 466
467
Страница 467
468
Страница 468
469
Страница 469
470
Страница 470
471
Страница 471
472
Страница 472
473
Страница 473
474
Страница 474
475
Страница 475
476
Страница 476
477
Страница 477
478
Страница 478
479
Страница 479
480
Страница 480
481
Страница 481
482
Страница 482
483
Страница 483
484
Страница 484
485
Страница 485
486
Страница 486
487
Страница 487
488
Страница 488
489
Страница 489
490
Страница 490
491
Страница 491
492
Страница 492
493
Страница 493
494
Страница 494
495
Страница 495
496
Страница 496
497
Страница 497
498
Страница 498
499
Страница 499
500
Страница 500
501
Страница 501
502
Страница 502
503
Страница 503
504
Страница 504
505
Страница 505
506
Страница 506
507
Страница 507
508
Страница 508
509
Страница 509
510
Страница 510
511
Страница 511
512
Страница 512
513
Страница 513
514
Страница 514
515
Страница 515
516
Страница 516
517
Страница 517
518
Страница 518
519
Страница 519
520
Страница 520
521
Страница 521
522
Страница 522
523
Страница 523
524
Страница 524
525
Страница 525
526
Страница 526
527
Страница 527
528
Страница 528
529
Страница 529
530
Страница 530
531
Страница 531
532
Страница 532
533
Страница 533
534
Страница 534
535
Страница 535
536
Страница 536
537
Страница 537
538
Страница 538
539
Страница 539
540
Страница 540
541
Страница 541
542
Страница 542
543
Страница 543
544
Страница 544
545
Страница 545
546
Страница 546
547
Страница 547
548
Страница 548
549
Страница 549
550
Страница 550
551
Страница 551
552
Страница 552
553
Страница 553
554
Страница 554
555
Страница 555
556
Страница 556
557
Страница 557
558
Страница 558
559
Страница 559
560
Страница 560
561
Страница 561
562
Страница 562
563
Страница 563
564
Страница 564
565
Страница 565
566
Страница 566
567
Страница 567
568
Страница 568
569
Страница 569
570
Страница 570
571
Страница 571
572
Страница 572
573
Страница 573
574
Страница 574
575
Страница 575
576
Страница 576
577
Страница 577
578
Страница 578
579
Страница 579
580
Страница 580
581
Страница 581
582
Страница 582
583
Страница 583
584
Страница 584
585
Страница 585
586
Страница 586
587
Страница 587
588
Страница 588
589
Страница 589
590
Страница 590
591
Страница 591
592
Страница 592
593
Страница 593
594
Страница 594
595
Страница 595
596
Страница 596
597
Страница 597
598
Страница 598
599
Страница 599
600
Страница 600
601
Страница 601
602
Страница 602
603
Страница 603
604
Страница 604
605
Страница 605
606
Страница 606
607
Страница 607
608
Страница 608
609
Страница 609
610
Страница 610
611
Страница 611
612
Страница 612
613
Страница 613
614
Страница 614
615
Страница 615
616
Страница 616
617
Страница 617
618
Страница 618
619
Страница 619
620
Страница 620
621
Страница 621
622
Страница 622
623
Страница 623
624
Страница 624
625
Страница 625
626
Страница 626
627
Страница 627
628
Страница 628
629
Страница 629
630
Страница 630
631
Страница 631
632
Страница 632
633
Страница 633
634
Страница 634
635
Страница 635
636
Страница 636
637
Страница 637
638
Страница 638
639
Страница 639
640
Страница 640
641
Страница 641
642
Страница 642
643
Страница 643
644
Страница 644
645
Страница 645
646
Страница 646
647
Страница 647
648
Страница 648
649
Страница 649
650
Страница 650
651
Страница 651
652
Страница 652
653
Страница 653
654
Страница 654
655
Страница 655
656
Страница 656
657
Страница 657
658
Страница 658
659
Страница 659
660
Страница 660
661
Страница 661
662
Страница 662
663
Страница 663
664
Страница 664
665
Страница 665
666
Страница 666
667
Страница 667
668
Страница 668
669
Страница 669
670
Страница 670
671
Страница 671
672
Страница 672
673
Страница 673
674
Страница 674
675
Страница 675
676
Страница 676
677
Страница 677
678
Страница 678
679
Страница 679
680
Страница 680
681
Страница 681
682
Страница 682
683
Страница 683
684
Страница 684
685
Страница 685
686
Страница 686
687
Страница 687
688
Страница 688
689
Страница 689
690
Страница 690
691
Страница 691
692
Страница 692
693
Страница 693
694
Страница 694
695
Страница 695
696
Страница 696
697
Страница 697
698
Страница 698
699
Страница 699
700
Страница 700
701
Страница 701
702
Страница 702
703
Страница 703
704
Страница 704
705
Страница 705
706
Страница 706
707
Страница 707
708
Страница 708
709
Страница 709
710
Страница 710
711
Страница 711
712
Страница 712
713
Страница 713
714
Страница 714
715
Страница 715
716
Страница 716
717
Страница 717
718
Страница 718
719
Страница 719
720
Страница 720
721
Страница 721
722
Страница 722
723
Страница 723
724
Страница 724
725
Страница 725
726
Страница 726
727
Страница 727
728
Страница 728
729
Страница 729
730
Страница 730
731
Страница 731
732
Страница 732
733
Страница 733
734
Страница 734
735
Страница 735
736
Страница 736
737
Страница 737
738
Страница 738
739
Страница 739
740
Страница 740
741
Страница 741
742
Страница 742
743
Страница 743
744
Страница 744
745
Страница 745
746
Страница 746
747
Страница 747
748
Страница 748
749
Страница 749
750
Страница 750
751
Страница 751
752
Страница 752
753
Страница 753
754
Страница 754
755
Страница 755
756
Страница 756
757
Страница 757
758
Страница 758
759
Страница 759
760
Страница 760
761
Страница 761
762
Страница 762
763
Страница 763
764
Страница 764
765
Страница 765
766
Страница 766
767
Страница 767
768
Страница 768
769
Страница 769
770
Страница 770
771
Страница 771
772
Страница 772
773
Страница 773
774
Страница 774
775
Страница 775
776
Страница 776
777
Страница 777
778
Страница 778
779
Страница 779
780
Страница 780
781
Страница 781
782
Страница 782
783
Страница 783
784
Страница 784
785
Страница 785
786
Страница 786
787
Страница 787
788
Страница 788
789
Страница 789
790
Страница 790
791
Страница 791
792
Страница 792
793
Страница 793
794
Страница 794
795
Страница 795
796
Страница 796
797
Страница 797
798
Страница 798
799
Страница 799
800
Страница 800
801
Страница 801
802
Страница 802
803
Страница 803
804
Страница 804
805
Страница 805
806
Страница 806
807
Страница 807
808
Страница 808
809
Страница 809
810
Страница 810
811
Страница 811
812
Страница 812
813
Страница 813
814
Страница 814
815
Страница 815
816
Страница 816
817
Страница 817
818
Страница 818
819
Страница 819
820
Страница 820
821
Страница 821
822
Страница 822
823
Страница 823
824
Страница 824
825
Страница 825
826
Страница 826
827
Страница 827
828
Страница 828
829
Страница 829
830
Страница 830
831
Страница 831
832
Страница 832
833
Страница 833
834
Страница 834
835
Страница 835
836
Страница 836
837
Страница 837
838
Страница 838
839
Страница 839
840
Страница 840
841
Страница 841
842
Страница 842
843
Страница 843
844
Страница 844
845
Страница 845
846
Страница 846
847
Страница 847
848
Страница 848
849
Страница 849
850
Страница 850
851
Страница 851
852
Страница 852
853
Страница 853
854
Страница 854
855
Страница 855
856
Страница 856
857
Страница 857
858
Страница 858
859
Страница 859
860
Страница 860
861
Страница 861
862
Страница 862
863
Страница 863
864
Страница 864
865
Страница 865
866
Страница 866
867
Страница 867
868
Страница 868
869
Страница 869
870
Страница 870
871
Страница 871
872
Страница 872
873
Страница 873
874
Страница 874
875
Страница 875
876
Страница 876
877
Страница 877
878
Страница 878
879
Страница 879
880
Страница 880
881
Страница 881
882
Страница 882
883
Страница 883
884
Страница 884
885
Страница 885
886
Страница 886
887
Страница 887
888
Страница 888
889
Страница 889
890
Страница 890
891
Страница 891
892
Страница 892
893
Страница 893
894
Страница 894
895
Страница 895
896
Страница 896
897
Страница 897
898
Страница 898
899
Страница 899
900
Страница 900
901
Страница 901
902
Страница 902
903
Страница 903
904
Страница 904
905
Страница 905
906
Страница 906
907
Страница 907
908
Страница 908
909
Страница 909
910
Страница 910
911
Страница 911
912
Страница 912
913
Страница 913
914
Страница 914
915
Страница 915
916
Страница 916
917
Страница 917
918
Страница 918
919
Страница 919
920
Страница 920
921
Страница 921
922
Страница 922
923
Страница 923
924
Страница 924
925
Страница 925
926
Страница 926
927
Страница 927
928
Страница 928
929
Страница 929
930
Страница 930
931
Страница 931
932
Страница 932
933
Страница 933
934
Страница 934
935
Страница 935
936
Страница 936
937
Страница 937
938
Страница 938
939
Страница 939
940
Страница 940
941
Страница 941
942
Страница 942
943
Страница 943
944
Страница 944
945
Страница 945
946
Страница 946
947
Страница 947
948
Страница 948
949
Страница 949
950
Страница 950
951
Страница 951
952
Страница 952
953
Страница 953
954
Страница 954
955
Страница 955
956
Страница 956
957
Страница 957
958
Страница 958
959
Страница 959
960
Страница 960
961
Страница 961
962
Страница 962
963
Страница 963
964
Страница 964
965
Страница 965
Страница:
/ 965
Загружаем инструкцию
background image

 64-  

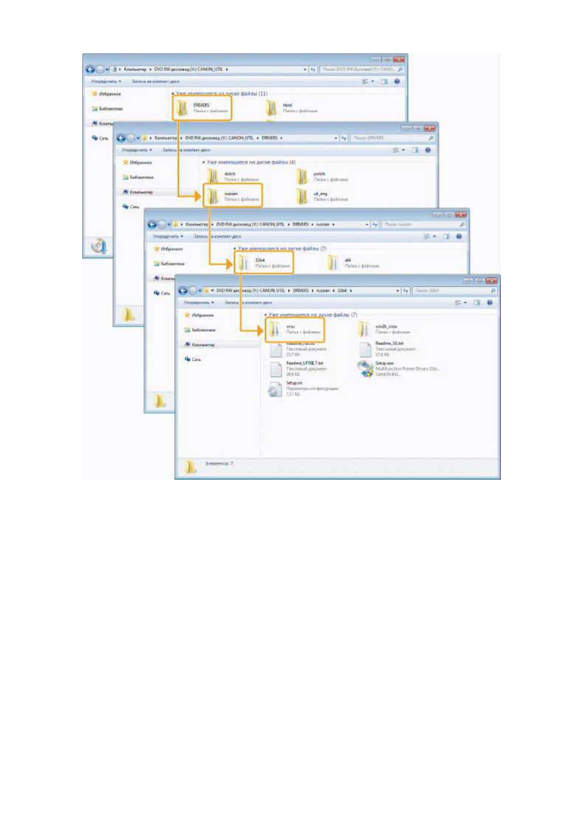
'   [DRIVERS] - [Russian] - [x64] - [misc].

Page 59 of 62

&    

09/12/2010

file://E:\rus_MF4500_MF4400_Manual\contents\print_category.html?chapter=11000...

Полезные видео

Характеристики

Оцените статью
tehnopanorama.ru
Остались вопросы?

Не нашли свой ответ в руководстве или возникли другие проблемы? Задайте свой вопрос в форме ниже с подробным описанием вашей ситуации, чтобы другие люди и специалисты смогли дать на него ответ. Если вы знаете как решить проблему другого человека, пожалуйста, подскажите ему :)

Задать вопрос

Часто задаваемые вопросы
Как посмотреть инструкцию к Canon i-SENSYS MF4410?
Необходимо подождать полной загрузки инструкции в сером окне на данной странице
Руководство на русском языке?
Все наши руководства представлены на русском языке или схематично, поэтому вы без труда сможете разобраться с вашей моделью
Как скопировать текст из PDF?
Чтобы скопировать текст со страницы инструкции воспользуйтесь вкладкой "HTML"