Страница 2 - Представляем; Razer Ripsaw HD; : специализированную игровую карту
Представляем Razer Ripsaw HD : специализированную игровую карту видеозахвата, рассчитанную на вывод проведения трансляций на профессиональный уровень на консолях и компьютерах. Благодаря высококачественному, детализированному видеосигналу и четкому звуку ваша аудитория сможет наблюдать за игровым пр...
Страница 3 - СОДЕРЖАНИЕ
СОДЕРЖАНИЕ 1. СОДЕРЖИМОЕ КОМПЛЕКТА / ЧТО НЕОБХОДИМО 2. ПОРА ПОЗАБОТИТЬСЯ О ГАРАНТИИ 3. ТЕХНИЧЕСКИЕ ХАРАКТЕРИСТИКИ 4. ОБЗОР ПЛАТЫ ВИДЕОЗАХВАТА 5. ПОДГОТОВКА RAZER RIPSAW HD К РАБОТЕ 6. УСТАНОВКА RAZER SYNAPSE 3 ДЛЯ RAZER RIPSAW HD 7. НАСТРОЙКА RAZER RIPSAW HD С ПОМОЩЬЮ RAZER SYNAPSE 3 8. БЕЗОПАСНОСТЬ...
Страница 4 - ТРЕБОВАНИЯ ПРИЛОЖЕНИЯ RAZER SYNAPSE 3
1. СОДЕРЖИМОЕ КОМПЛЕКТА / ЧТО НЕОБХОДИМО СОДЕРЖИМОЕ КОМПЛЕКТА ▪ Плата видеозахвата Razer Ripsaw HD ▪ Кабель USB 3.0 Type -C / Type-A ▪ Кабель HDMI ▪ Аудиокабель со штекером 3,5 мм ▪ Важная информация о продукте ЧТО НЕОБХОДИМО ТРЕБОВАНИЯ ПРОДУКТА* ▪ Компьютер (Windows® 8 или более новая, 64 - разрядн...
Страница 5 - О ГАРАНТИИ; , вы сможете максимально расширить
2. ПОРА ПОЗАБОТИТЬСЯ О ГАРАНТИИ В ваших руках великолепное устройство, дополненное ограниченной гарантией на 1 год. Зарегистрировавшись по адресу razerid.razer.com , вы сможете максимально расширить функционал устройства и получить эксклюзивные преимущества от Razer. Появились вопросы? Обратитесь в ...
Страница 6 - ТЕХНИЧЕСКИЕ ХАРАКТЕРИСТИКИ; ХАРАКТЕРИСТИКИ; HDMI; ПРИМЕРНЫЙ РАЗМЕР И МАССА
3. ТЕХНИЧЕСКИЕ ХАРАКТЕРИСТИКИ ХАРАКТЕРИСТИКИ ▪ Максимальное разрешение: несжатый сигнал 1080p 60 FPS ▪ Интерфейс: только USB 3.0 ▪ Видеовход: цифровой — HDMI 2.0 ▪ Аудиовход: Цифровой — HDMI ▪ Аудиовход для микширования o Микрофонный вход 3,5 мм o Вход Aux 3,5 мм ▪ Видеовыход: HDMI 2.0 ▪ Максимально...
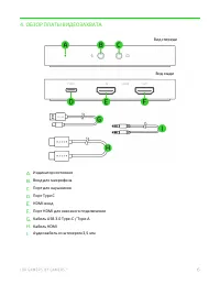
Страница 7 - ОБЗОР ПЛАТЫ ВИДЕОЗАХВАТА
4. ОБЗОР ПЛАТЫ ВИДЕОЗАХВАТА Индикатор состояния Вход для микрофона Порт для наушников Порт Type C HDMI- вход Порт HDMI для сквозного подключения Кабель USB 3.0 Type -C / Type-A Кабель HDMI Аудиокабель со штекером 3,5 мм Вид сзади Вид спереди
Страница 8 - ПОДГОТОВКА RAZER RIPSAW HD К РАБОТЕ; HDMI Razer Ripsaw HD.
5. ПОДГОТОВКА RAZER RIPSAW HD К РАБОТЕ 1. Подключите прилагаемый кабель HDMI от порта HDMI игрового компьютера или игровой консоли к входному порту HDMI на Razer Ripsaw HD. 2. Подключите кабель HDMI (не прилагается) от HDTV или монитора к сквозному порту HDMI Razer Ripsaw HD. Игровой компьютер консо...
Страница 10 - Порт для наушников
4. Подключите аналоговое устройство аудиовывода (например, наушники) к порту для наушников. Это позволит прослушивать весь одновременно записываемый и транслируемый с помощью Razer Ripsaw HD аудиосигнал. Порт для наушников
Страница 11 - программу
6. УСТАНОВКА RAZER SYNAPSE 3 ДЛЯ RAZER R IPSAW HD Шаг 1. Убедитесь, что устройство Razer подключено к порту USB 3.0 компьютера видеозахвата с помощью прилагаемого кабеля USB 3.0 Type -C / Type-A. Шаг 2. Установите приложение Razer Synapse 3 после появления запроса* или скачайте программу - установщи...
Страница 12 - ВКЛАДКА SYNAPSE
7. НАСТРОЙКА RAZER RIPSAW HD С ПОМОЩЬЮ R AZER SYNAPSE 3 Д ля использ ов а ния пе ре числе н ны х ниже ф у нкц ий не об х одимо в ойти в приложе ние R aze r Sy naps e 3. Ф у нкц ии также могу т из ме ня ться в з ав исимос ти от те ку ще й в е рсии ПО и в аш е й опе рац ион н ой систе мы . ВКЛАДКА SYN...
Страница 14 - СТРИМЕР; подключенного к порту наушников.
СТРИМЕР Вкладка «Стример» является основной вкладкой устройства Razer Ripsaw HD. На ней можно настраивать громкость или выключать звук любого из выходов устройства аудиовывода, подключенного к порту наушников. Эти параметры используются только для регулировки звука при прослушивании аудиосигнала, по...
Страница 15 - ОКНО «НАСТРОЙКИ»; Окно «Настройки» доступно путем нажатии кнопки (; Вкладка «Общие»; синхронизировать профили с облаком (; Вкладка «Сброс»
ОКНО «НАСТРОЙКИ» Окно «Настройки» доступно путем нажатии кнопки ( ) в Razer Synapse 3. В нем можно настроить действия приложения после запуска и язык Razer Synapse 3, просмотреть основное руководство для каждого подключенного устройства Razer или восстановить заводские настройки по умолчанию любого ...
Страница 17 - БЕЗОПАСНОСТЬ И ТЕХНИЧЕСКОЕ ОБСЛУЖИВАНИЕ; ПРАВИЛА ТЕХНИКИ БЕЗОПАСНОСТИ; сайт; ОБСЛУЖИВАНИЕ И ИСПОЛЬЗОВАНИЕ
8. БЕЗОПАСНОСТЬ И ТЕХНИЧЕСКОЕ ОБСЛУЖИВАНИЕ ПРАВИЛА ТЕХНИКИ БЕЗОПАСНОСТИ Для безопасности при использовании Razer Ripsaw HD рекомендуется следовать приведенным ниже правилам. ▪ Если при работе с Razer Ripsaw HD возникли неполадки, которые не удалось устранить с помощью рекомендуемых действий, отключи...
Страница 18 - ЮРИДИЧЕСКАЯ ИНФОРМАЦИЯ; Термины HDMI и HDMI High
9. ЮРИДИЧЕСКАЯ ИНФОРМАЦИЯ ИНФОРМАЦИЯ О ЗАЩИТЕ АВТОРСКИХ ПРАВ И ИНТЕЛЛЕКТУАЛЬНОЙ СОБСТВЕННОСТИ © Razer Inc., 2019 г. Все права защищены. Razer, логотип с изображением трехглавой змеи, логотип Razer, девиз «For Gamers. By Gamers» и логотип «Powered by Razer Chroma» являю тся товарными знаками или заре...
Страница 19 - законодательством, действующим на территории, где был куплен
возможные опечатки. Приведенная в документе информация может меняться в любое время без предварительного уведомления. ОГРАНИЧЕННАЯ ГАРАНТИЯ НА ПРОДУКТ Самые новые действующие условия ограниченной гарантии на продукт приведены на сайте razer.com/warranty . ОГРАНИЧЕНИЕ ОТВЕТСТВЕННОСТИ Компания Razer н...